什么是NestBrowser
蜂巢指纹浏览器(NestBrowser)是一款专注多账号安全管理的防关联工具,通过自定义浏览器指纹(如硬件参数、IP、时区等)创建独立虚拟环境,支持团队协作、自动化脚本及多平台账号批量操作,有效解决跨境电商、社媒营销、广告投放等场景的账号关联风险
IPFLY 与 NestBrowser 代理集成
如何使用 IPFLY 代理设置 NestBrowser
步骤一:注册/登录并选择套餐
进入「IPFLY官网」,注册账号后登录后台,根据代理需求选择「住宅动态IP」/「住宅静态IP」/「静态数据中心IP」的服务,选择需要进行代理的国家/地区IP,并完成对应代理IP套餐的购买;

步骤二:找到并使用已购IP节点
成功完成支付后,可在购买套餐的「IP管理」里面找到已购买的IP套餐服务;

步骤三:新建指纹浏览器环境
下载并完成注册蜂巢指纹浏览器(NestBrowser),登录后台,点击「新建浏览器环境」;

根据需求情况设置指纹浏览器性能参数;

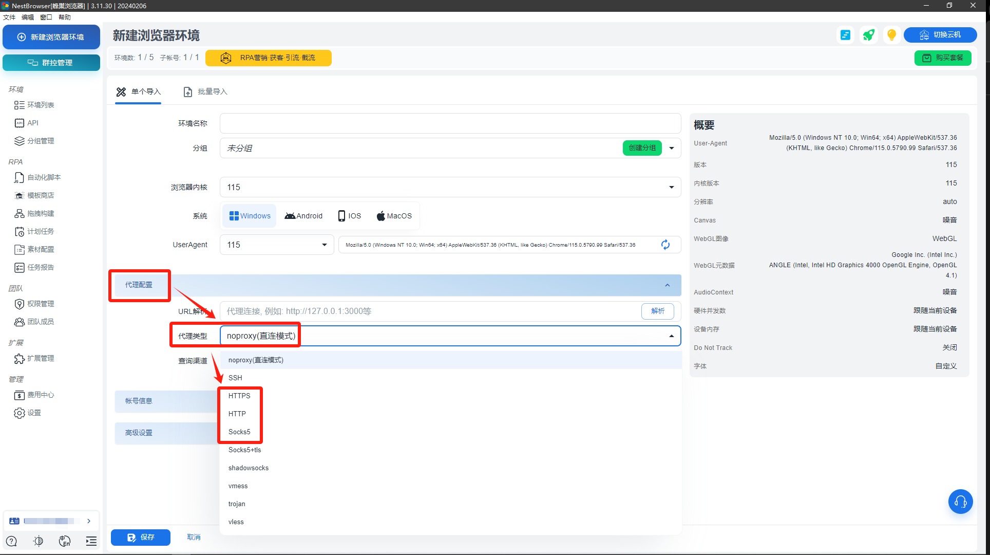
步骤四:配置代理配置的代理参数
在「代理配置」分类中,选择代理类型:「HTTP」/「HTTPS」/「Socks5」。

在「代理配置」中进行如下设置:
「代理主机」:accel.ipflygates.com(根据实际套餐进行填写)
「代理端口」:5001(根据实际套餐进行填写)
「代理账号」:代理账号
「代理账号」:代理密码
根据自身需求完成填写「账号信息」和「高级设置」,并进行保存(若无特殊需求“高级设置”无需特别调整);

步骤五:完成代理配置并验证/使用代理网络环境
打开新建立好的浏览器环境,若所运营账号数量多,请购买所需地区IP后重复以上步骤或者在创建环境时选择批量导入即可。

(注:以上操作需要在海外环境下进行)







