什麼是NestBrowser
蜂巢指紋瀏覽器(NestBrowser)是一款專注多帳號安全管理的防關聯工具,通過自定義瀏覽器指紋(如硬體參數、IP、時區等)創建獨立虛擬環境,支持團隊合作、自動化腳本及多平臺帳號批量操作,有效解決跨境電商、社媒行銷、廣告投放等場景的帳號關聯風險
IPFLY 與 NestBrowser 代理集成
如何使用 IPFLY 代理設置 NestBrowser
步驟一:注册/登入並選擇套餐
進入「IPFLY官網」,註冊帳號後登入後台,依代理需求選擇「住宅動態IP」/「住宅靜態IP」/「靜態資料中心IP」的服務,選擇需要進行代理的國家/地區IP,並完成對應代理IP套餐的購買;

步驟二:找到並使用已購IP節點
成功完成付款後,可在購買套餐的「IP管理」內找到已購買的IP套餐服務;

步驟三:新建指紋瀏覽器環境
下載並完成注册蜂巢指紋瀏覽器(NestBrowser),登入後臺,點擊「新建瀏覽器環境」;

根據需求情况設定指紋瀏覽器性能參數;

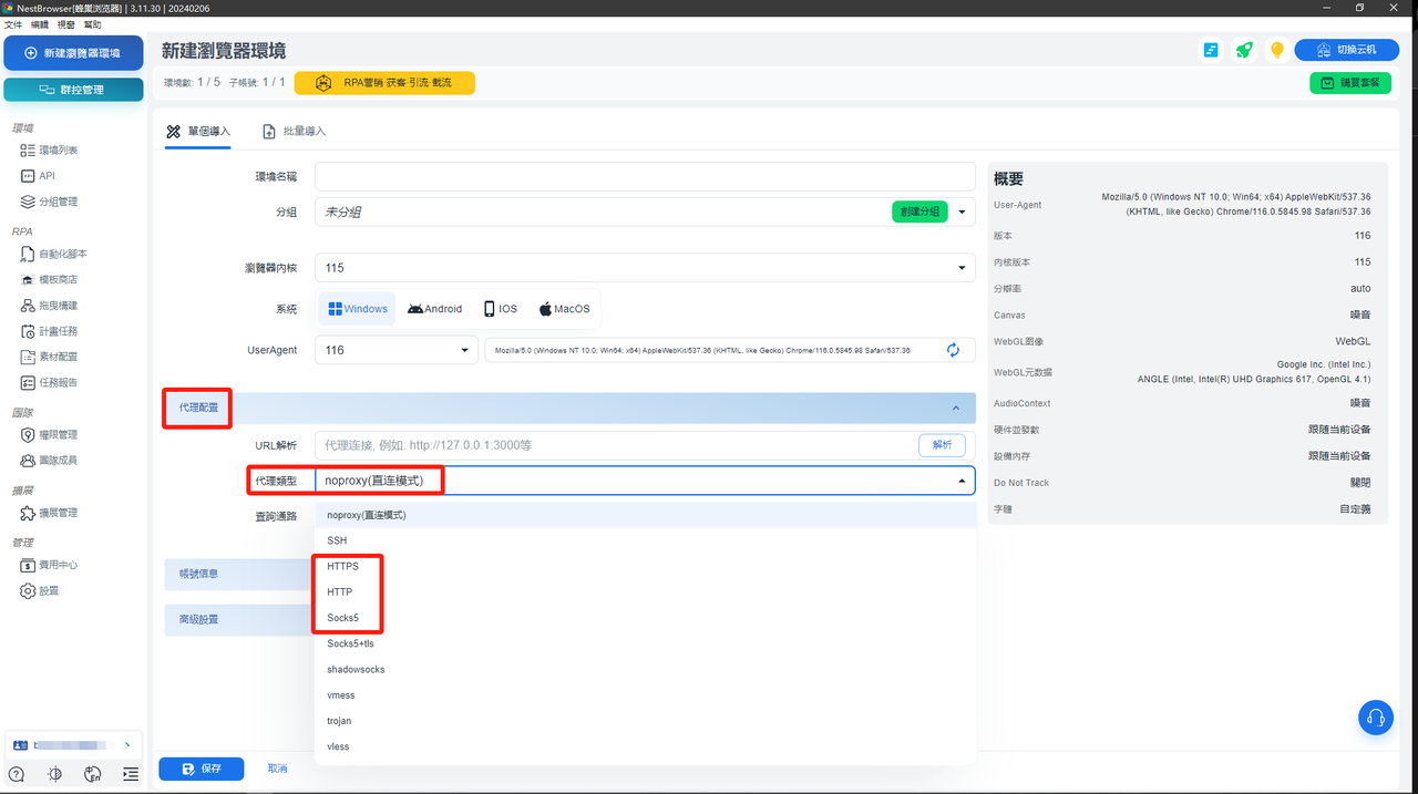
步驟四:配寘代理配寘的代理參數
在「代理配寘」分類中,選擇代理類型: 「HTTP」/「HTTPS」/「Socks5」。

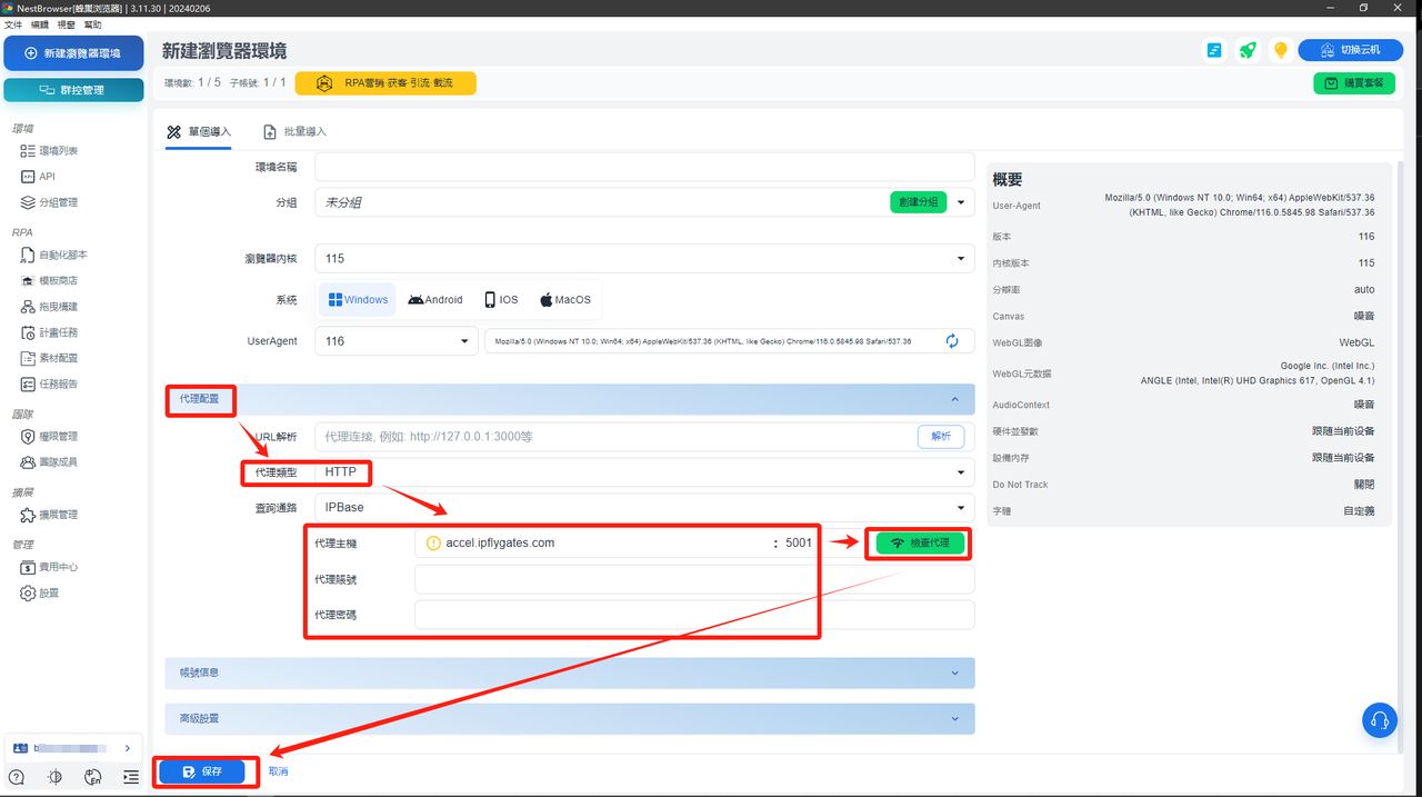
在「代理配寘」中進行如下設定:
「代理主機」:accel.ipflygates.com(填寫實際套餐)
「代理端口」:5001(依實際套餐填寫)
「代理帳號」:代理帳號
「代理账号」:代理密码
根據自身需求完成填寫「帳號資訊」和「高級設定」,並進行保存(若無特殊需求“高級設定”無需特別調整);

步驟五:完成代理配寘並驗證/使用代理網路環境
打開新建立好的瀏覽器環境,若所運營帳號數量多,請購買所需地區IP後重複以上步驟或者在創建環境時選擇批量導入即可。

(注:以上操作需要在海外環境下進行)










